ASP
.NET MVC - Desmistificando o ModelState (Conceito)
![]() |
No artigo de hoje vou apresentar o ModelState da ASP .NET MVC apresentando os conceitos básicos desse importante recurso. |
O que é o ModelState ?
O ModeState é uma propriedade da classe Controller e pode ser acessada a partir das classe que herdam de System.Web.Mvc.Controller.
Ele representa uma coleção de pares nome/valor que são submetidos ao servidor durante o POST e também contém uma coleção de mensagens de erros para cada valor submetido.
Apesar do seu nome o ModelState não tem conhecimento das classes do Model, ele possui apenas nomes, valores e erros.
Pra quê serve o ModelState ?
O ModelState possui dois propósitos :
Vejamos um exemplo prático para que fique bem claro como esse recurso funciona.
Recursos usados :
Criando o projeto no VS 2013 Express for web
Abra o VS 2013 Express for web e clique em New Project;
A seguir selecione Visual C# -> ASP .NET Web Application;
Informe o nome Mvc_ModelState e clique no botão OK;

A seguir selecione o template Empty, marque MVC e clique no botão OK;

Será criado um projeto ASP .NET MVC vazio com a estrutura básica para criarmos o nosso exemplo.

Definindo o Model : criando aclasse Usuario na pasta Models
Precisamos agora definir um model para que nossa aplicação possa ter o que consumir. Neste exemplo eu vou criar uma classe Produto com uma estrutura bem simples para simular um cenário de uma loja virtual.
Selecione a pasta Models e no menu PROJECT clique em Add Class e informe o nome Usuario e a seguir clique no botão Add:
A seguir digite o código abaixo definindo 3 propriedades na classe Usuario:
Nome
SobreNome

Observe que definimos o namespace System.Componente.DataAnnotations para poder aplicar os atributos de validação : Required, StringLength e Display ao nosso modelo e assim realizar a validação do formulário quando do envio dos dados ao servidor.
Criando o controlador HomeController na pasta Controllers
Clique com o botão direito do mouse sobre a pasta Controllers e a seguir clique em Add => Controller;
A seguir selecione o Scaffold : MVC 5 Controller Empty e clique no botão Add;
![]() |
Digite o nome HomeController na janela Add Controller e clique no botão Add:

Digite o código abaixo para o HomeController:

Temos definidos no controlador HomeController e Actions:
Index (HttpGet) -> Apresenta a view Index.cshtml com o link para o formulário para cadastrar o usuário
Incluir (HttpGet) -> Apresenta a view Incluir.cshtml contendo o formulário de cadastro do usuário
Incluir (HttpPost) -> Ao postar os dados a view Incluir(Post) realizar a validação do modelo usando o ModelState
Estamos definindo uma validação que inclui no ModelState uma mensagem de erro usando o método AddModelError() quando o nome for igual ao sobrenome.
A sintaxe do método AddModelError é : AddModelError(chave,mensagemDeErro)
A seguir verificamos se o modelo é válido usando o método IsValid do ModelState.
Se o modelo NÃO for válido então apresentamos novamente o model no formulário com os erros, caso contrário redirecionamos para a Action Index.
Criando as views - Criando as views Index e Incluir na pasta Views/Home
1- Criando a view Index
Para criar as views o procedimento é clicar com o botão direito sobre o nome do método Action Index no controlador e a seguir clique em Add View:
![]() |
Para a view Index selecione o template Empty (without model) e clique no botão Add;
Será criado o arquivo Index.cshtml na pasta Views/Home.
A seguir inclua o código abaixo neste arquivo:
@{
Layout = null;
}
<!DOCTYPE html>
<html>
<head>
<meta name="viewport" content="width=device-width" />
<title>Index</title>
</head>
<body>
<div>
<h2>Macoratti .net - Usando ModelState</h2>
<hr />
@Html.ActionLink("Incluir um usuário", "Incluir")
</div>
</body>
</html>
|
Nesta view estamos usando o HTML Helper ActionLink para criar um link na página com o texto "Incluir um usuário" que quando acionado irá executar a Action Incluir do controlador HomeController.
Sintaxe do ActionLink: @Html.ActionLink("texto do link", " Nome da Action")
2- Criando a view Incluir
Agora clique com o botão direito sobre o nome do método Action Incluir no controlador e a seguir clique em Add View:
A seguir defina o nome Incluir e o template Empty;
Selecione o Model class Usuario contido na pasta Models e clique no botão Add;

Vamos criar uma view tipada usando o model Usuario. Para isso inclua o código abaixo no arquivo Incluir.cshtml da pasta Views/Home:
@model Mvc_ModelState.Models.Usuario
@{
Layout = null;
}
<!DOCTYPE html>
<html>
<head>
<meta name="viewport" content="width=device-width" />
<title>Incluir</title>
</head>
<body>
<h2>Cadastro de Usuário</h2>
@using (Html.BeginForm())
{
@Html.ValidationSummary()
<div>
<div>
@Html.LabelFor(x => x.Nome)
@Html.TextBoxFor(x => x.Nome)
@Html.ValidationMessageFor(x => x.Nome)
</div>
<div>
@Html.LabelFor(x => x.SobreNome)
@Html.TextBoxFor(x => x.SobreNome)
@Html.ValidationMessageFor(x => x.SobreNome)
</div>
<div>
@Html.LabelFor(x => x.Email)
@Html.TextBoxFor(x => x.Email)
@Html.ValidationMessageFor(x => x.Email)
</div>
<div>
<input type="submit" value="Salvar" />
</div>
</div>
}
</body>
</html>
|
Observe a diretiva @model no início do código definindo um tipo específico que esta view irá renderizar.
Usamos também os html Helpers LabelFor, TextBoxFor para exibir os dados do usuário,e ValidationmessageFor para exibir a mensagem de erro de uma propriedade do específica do Model e ValidatonSummary para exibir as mensagens de erro do Model.
Nota : No ASP .NET MVC a validação e verificação das informações são realizadas por meio de atributos, quando ocorre uma mensagem de erro os métodos ValidationSummary, ValidationMessage e ValidationMessageFor são usados para exibir a mensagem ao usuário.
O MVC detecta os atributos de validação e os utiliza para validar os dados durante o processo model binding. Lembre-se que temos que declarar o namespace System.ComponentModel.DataAnnotations.
Executando o projeto iremos obter a view Index.cshtml com o link para a Action Incluir que aciona a view Incluir.cshtml:

Ao postar os dados do formulário clicando no botão Salvar todos os valores nas tags <input> serão submetidas ao servidor como pares chave/valor.
![]() |
Quando o MVC recebe o POST ele toma todos os parâmetros postados e os adiciona para uma instância de ModelStateDictionary.
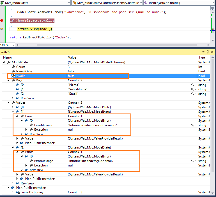
Fazendo o Debug do controller durante a ação de POST podemos espiar o conteúdo de ModelState:

Os valores da propriedade de ModelStateDictionary contém instâncias que são do tipo System.Web.Mvc.ModelState.
Expandindo para visualizar o conteúdo do ModelState atual obtemos:
![]() |
Note que cada propriedade tem uma instância de ValueProviderResult que contém os valores atuais submetidos ao servidor.
O MVC cria todas estas instâncias automaticamente para nós quando submetemos um POST com dados e a Action POST possui entradas que mapeam para os valores submetidos. Essencialmente o MVC esta encapsulando a entrada do usuário em classes no servidor (ModelState e ValueProviderResult) para facilitar o seu uso.
A propriedade ModelState.Errors e a propriedade ModelStateDictionary.IsValid são usadas para executar o segundo propósito do ModelState: armazenar os erros encontrados nos valores submetidos.

Observe que a instância ModelState para o sobrenome e email agora possui um erro na coleção Errors.
Quando o MVC cria um model state para as propriedades submetidas ele percorre cada propriedade no Model e faz a validação da propriedade usando os atributos associados a ela.
Se qualquer erro for encontrado eles são adicionados na coleção Errors da propriedade ModelState.
Note também que a propriedade IsValid agora é false porque existe um erro no modelo. IsValid será false se qualquer propriedade submetida tiver uma mensagem de erro anexada a ela.
Concluímos então que configurando e usando a validação desta maneira permitimos que o MVC trabalhe da forma correta onde ModelState armazena os valores submetidos permitindo que eles sejam mapeados para propriedades de classes ou apenas como parâmetros da action e mantenha uma coleção de mensagens de erros para cada propriedade.
Pegue o
projeto completo aqui :
Mvc_ModelState.zip
Jesus lhes respondeu, e disse: A minha
doutrina não é minha, mas daquele que me enviou.
Se alguém quiser fazer a vontade dele, pela mesma doutrina conhecerá se ela é de
Deus, ou se eu falo de mim mesmo.
João 7:16,17
|
Veja os
Destaques e novidades do SUPER DVD Visual Basic
(sempre atualizado) : clique e confira !
Quer migrar para o VB .NET ?
Quer aprender C# ??
Quer aprender os conceitos da Programação Orientada a objetos ? Quer aprender o gerar relatórios com o ReportViewer no VS 2013 ? |
Gostou ?
Compartilhe no Facebook
Compartilhe no Twitter
Referências: